P. Tool/ETC
DBeaver Community MariaDB 연결
어디다쏨
2021. 4. 12. 21:24
728x90
이번 시간에는 무료 범용 데이터베이스 도구인 DBeaver Community에서 MariaDB 연결하는 방법을 알아보겠습니다.
1. DBeaver Community 실행 후 데이터베이스 > 새 데이터베이스 연결을 클릭합니다.
MariaDB를 선택 후 다음 버튼을 클릭합니다.

2. 선택한 database의 드라이버가 없으면 아래와 같이 자동으로 드라이버 다운로드 창이 뜨고 Download 버튼을 클릭하면 드라이버를 다운로드하고 끝나면 창이 닫힙니다.

3. DB 연결 설정을 하는 창이 나타납니다.
연결할 DB의 Server Host, Port, Database, Username, Password 정보를 입력합니다.
1) Test Connection... 버튼을 클릭합니다.
2) Edit Driver Settings 버튼을 클릭합니다.
3) 완료 버튼을 클릭합니다.

4. Test Connection 이 정상적으로 되면 아래와 같은 창이 뜨고, 확인 버튼을 클릭합니다.

5. Connection name, Connection type, Description 등을 입력하고, 완료 버튼을 클릭합니다.

6. 이제 database와 연결이 되었습니다.
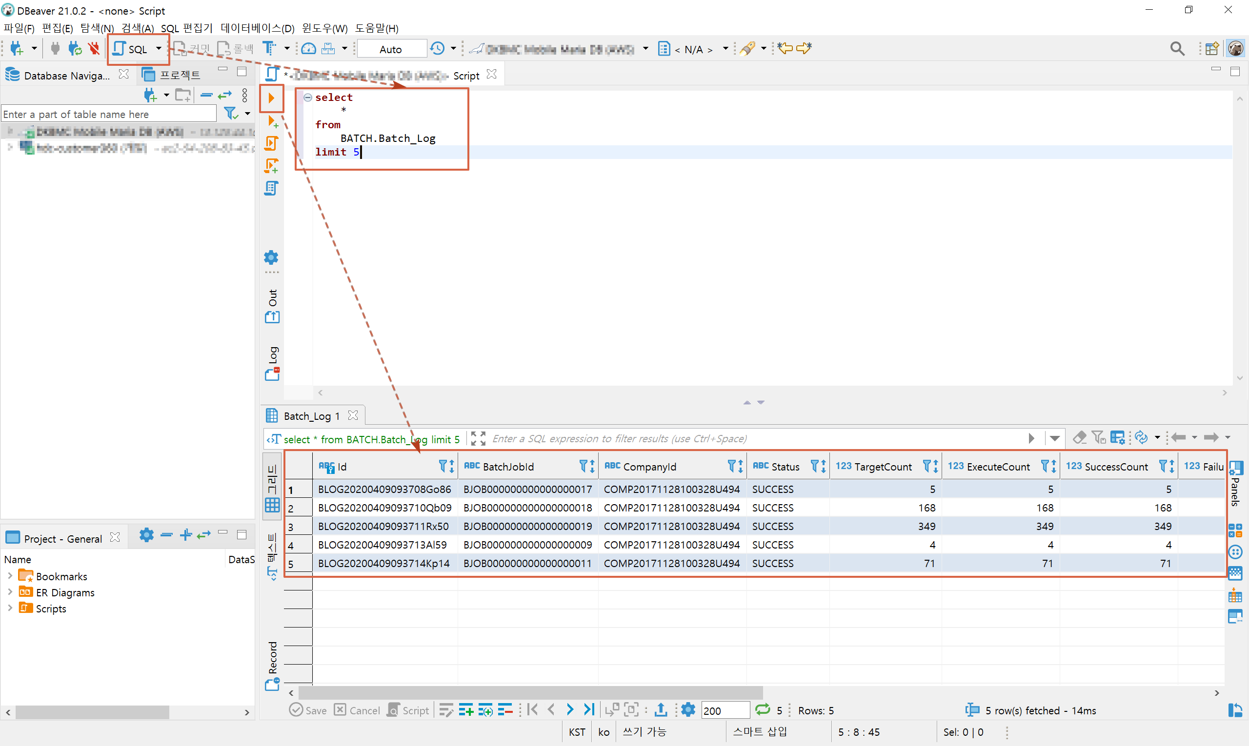
아래와 같이 SQL 편집기를 새로 열고, SQL문을 작성한 후 실행 결과를 확인할 수 있습니다.

지금까지 DBeaver Community에서 MariaDB 접속하는 것을 알아봤습니다.
728x90